Перейти к:
Разработка системы бронирования железнодорожных билетов с использованием Java Swing
https://doi.org/10.35266/1999-7604-2025-3-1
Аннотация
В данной статье представлена разработка информационной системы для онлайн-бронирования железнодорожных билетов на языке Java с использованием библиотеки Swing. Цель работы – решение задач цифровизации транспортных услуг, обеспечивающей пользователям удобство, скорость и надежность. В статье сформулированы функциональные требования к системе (регистрация, поиск маршрутов, управление бронированиями) и детально описана архитектура на основе объектно-ориентированного программирования. Проектирование включает интуитивный графический интерфейс с валидацией данных, динамическим обновлением списка мест и модулем просмотра фотоальбома вокзалов. Визуализация структуры системы выполнена с помощью диаграмм использования вариантов. Модульность и кросс-платформенность обеспечивается благодаря компонентам Swing. Данные хранятся в файлах для хранения структурированных табличных данных, что упрощает интеграцию. Тестирование подтвердило корректность работы модулей, включая обработку исключений и синхронизацию операций. Практическая значимость заключается в возможности внедрения системы в реальные сервисы. Перспективы развития: интеграция с интерфейсом прикладного программирования, мобильная версия, рекомендательные алгоритмы и переход на облачные базы данных. Результаты демонстрируют эффективность Java Swing для создания сложных приложений с графическим интерфейсом в транспортной логистике.
Ключевые слова
Для цитирования:
Богнюков А.А., Зорькин Д.Ю., Самофалова Л.В. Разработка системы бронирования железнодорожных билетов с использованием Java Swing. Вестник кибернетики. 2025;24(3):6-16. https://doi.org/10.35266/1999-7604-2025-3-1
For citation:
Bognyukov A.A., Zorkin D.Yu., Samofalova L.V. Development of railway ticket booking system using Java Swing. Proceedings in Cybernetics. 2025;24(3):6-16. (In Russ.) https://doi.org/10.35266/1999-7604-2025-3-1
ВВЕДЕНИЕ
Нынешняя эпоха информационных технологий диктует высокие требования к качеству и удобству пользовательских приложений, особенно в сфере автоматизации повседневных сервисов. Одной из актуальных областей является организация онлайн-бронирования транспортных средств, где удобный и интуитивно понятный интерфейс играет решающую роль в повышении удовлетворенности пользователей и оптимизации рабочих процессов. Разработка графического пользовательского интерфейса для бронирования железнодорожных билетов представляет собой важную задачу, которая требует объединения современных методов проектирования программного обеспечения с практическими потребностями транспортной отрасли [1].
Постановка задачи заключается в разработке приложения для бронирования железнодорожных билетов, обеспечивающего удобство и надежность работы пользователей. Система реализует регистрацию и авторизацию, выбор маршрута, даты поездки, типа вагона и места, а также управление бронированиями.
Для создания графического интерфейса используется Java Swing, обеспечивая гибкость и масштабируемость системы. Особое внимание уделяется навигации между основными разделами: главным меню, формами входа и регистрации, экраном бронирования и личным кабинетом. Также предусмотрены функции просмотра забронированных билетов, их отмены и проверки статуса поездов.
В ходе разработки создаются диаграммы использования вариантов (UML-диаграммы) для визуализации архитектуры системы, а также анализируются существующие решения в сфере бронирования. Разработка демонстрирует применение принципов объектно-ориентированного программирования (ООП) и интеграцию различных модулей, что позволит адаптировать систему к изменяющимся требованиям рынка.
МАТЕРИАЛЫ И МЕТОДЫ
Проведенный обзор подтвердил эффективность объектно-ориентированного подхода и Java Swing для разработки приложений с графическим интерфейсом (GUI-приложений) в транспортной сфере [2][3]. Исследования К. Коузена (2018) и И. А. Баркова (2023) демонстрируют, что ООП обеспечивает гибкость и масштабируемость систем бронирования. Данная научная работа [4] выделяет потенциал интеграции с облачными сервисами для обработки больших данных, что актуально для цифровизации транспортных услуг. Указанные методы легли в основу архитектуры системы, сочетающей классические принципы ООП с современными требованиями к модульности.
Разработан интуитивный интерфейс с ключевыми модулями:
- Главное меню (навигация по разделам).
- Формы входа/регистрации (с валидацией данных).
- Экран бронирования (динамический выбор параметров).
- Личный кабинет (управление заказами).
Использованы стандартные компоненты Swing для обеспечения кросс-платформенности и отзывчивости.
Диаграмма вариантов использования (или use case diagram) является одним из важных инструментов моделирования в методологии Unified Modeling Language (UML). Она используется для описания функциональности системы с точки зрения ее взаимодействия с внешними сущностями, называемыми акторами. Акторы представляют роли, которые взаимодействуют с системой, и могут быть как людьми, так и внешними системами.
Диаграмма вариантов использования помогает установить, как различные виды пользователей будут взаимодействовать с системой и какие действия они совершат [4]. Это позволяет лучше понять требования к системе, определить основные функциональные возможности и обеспечить их соответствие потребностям пользователей [5] (рис. 1).
Рис. 1. Диаграмма вариантов использования для информационной системы по бронированию ж/д билетов
Примечание: составлено авторами.
Основной поток:
- Вариант использования начинается, когда Гость заходит в приложение.
- Если Гость не зарегистрирован, он выполняет регистрацию, вводя e-mail, имя пользователя и пароль. Если же Гость уже имеет аккаунт, этот шаг пропускается, и пользователь переходит к авторизации (см. Альтернативный поток А1).
- После успешной регистрации или авторизации система предоставляет доступ к основному функционалу [6].
- Пользователь выбирает одно из доступных действий: просмотр фотоальбома вокзалов или проверку наличия мест в поезде.
- При выборе просмотра фотоальбома система отображает галерею изображений вокзалов, после чего пользователь возвращается к выбору дальнейших действий (см. Альтернативный поток А4).
- При выборе проверки наличия мест пользователь переходит к бронированию билета: указывает дату, время и место, после чего система оформляет бронирование.
- Если в дальнейшем потребуется отменить бронь, пользователь переходит в раздел просмотра забронированных билетов и активирует отмену бронирования (см. Альтернативный поток А3).
- Завершив работу с системой, пользователь выбирает опцию «Выход из системы» (см. Альтернативный поток А5), после чего сеанс завершается.
Альтернативные сценарии:
- А1 (Вход): Авторизация → восстановление пароля при ошибке (А2).
- А2 (Восстановление пароля): Сброс пароля по e-mail/имени → возврат к А1.
- А3 (Отмена брони): Выбор билета → подтверждение отмены.
- А4 (Фотоальбом): Просмотр галереи → возврат в меню.
- А5 (Выход): Завершение сеанса → стартовый экран.
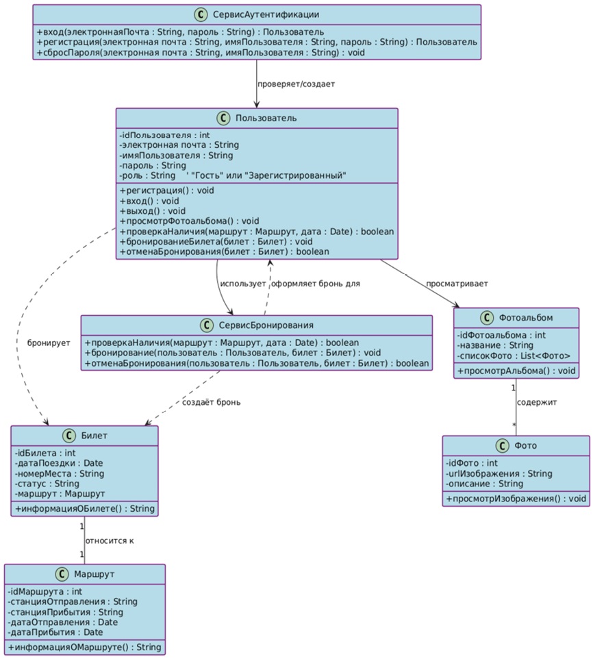
Диаграмма классов (class diagram) – статическая диаграмма, являющаяся основным логическим представлением системы. Диаграмма классов позволяет понять структуру системы, определить классы объектов, их атрибуты и методы, а также взаимосвязи между классами (рис. 2). Это полезный инструмент для анализа, проектирования и документирования программных систем [7].

Рис. 2. Диаграмма классов для информационной системы по бронированию ж/д билетов
Примечание: составлено авторами.
Сервис Аутентификации – отвечает за вход, регистрацию и сброс пароля. Методы возвращают или проверяют объекты типа «Пользователь».
Пользователь – представляет как Гостя, так и зарегистрированного пользователя. Помимо стандартных методов регистрации, входа и выхода, содержит методы для просмотра фотоальбома, проверки наличия мест, бронирования билета и отмены брони [8].
Билет – содержит информацию о поездке (дату, время, номер места, статус) и связан с конкретным маршрутом. Билет используется как бронь.
Маршрут – содержит сведения о маршруте (станции, время отправления/прибытия).
Сервис Бронирования – реализует логику проверки наличия мест, оформления брони и ее отмены. Методы работают с объектами «Пользователь» и «Билет».
Фотоальбом и Фото – отвечают за отображение галереи вокзалов.
Ассоциации отражают направленность связей:
- Сервис аутентификации создает и проверяет Пользователя.
- Пользователь использует Сервис бронирования для оформления брони, а также просматривает Фотоальбом.
- Билет связан с Маршрутом, а Пользователь напрямую бронирует билет.
- Сервис бронирования оформляет бронь для пользователя, создавая связь между Пользователем и Билетом.
- Фотоальбом агрегирует объекты Фото.
РЕЗУЛЬТАТЫ И ИХ ОБСУЖДЕНИЕ
Приложение разработано на Java с использованием Swing. Архитектура основана на принципе разделения ответственности, что обеспечило модульность и упростило поддержку системы. Ключевые компоненты (рис. 3):
- Навигация и состояние:
– MainFrame: Главный контейнер (управление панелями через CardLayout, хранение глобальных данных).
– TopPanel: Отображение информации о пользователе и кнопки выхода.
- Основные функциональные модули:
– MainPanel: Стартовое меню (вход, регистрация, проверка мест, фотоальбом).
– LoginPanel/RegisterPanel: Авторизация и регистрация с валидацией данных.
– BookingPanel: Бронирование билетов (выбор параметров, проверка мест, запись в файл).
– BookingMenuPanel: Управление бронированиями для авторизованных пользователей.
- Вспомогательные сервисы:
– AlbumPanel: Просмотр фотоальбома вокзалов.
– AuthService: Логика работы с учетными данными (users.csv).
– HoverEffects: Стилизация интерфейса (эффекты наведения, скругленные контейнеры).
Рис. 3. Полученная структура классов графического пользовательского интерфейса
Примечание: составлено авторами.
Главный класс MainFrame служит контейнером для всех панелей пользовательского интерфейса и реализует механизм навигации между ними посредством CardLayout. Он также хранит глобальное состояние (например, имя текущего пользователя) и обеспечивает корректное обновление верхней панели через вызов метода topPanel.updateProfile (). Особое внимание уделено обработке события нажатия клавиши ESC, чтобы в зависимости от состояния авторизации пользователь не мог вернуться к начальному экрану, если уже авторизован.
Модуль TopPanel отвечает за отображение верхней части интерфейса, включающей кнопку с иконкой аккаунта и приветственное сообщение. При обновлении профиля через метод updateProfile (String username) панель скрывает или отображает данные компоненты в зависимости от наличия имени пользователя. При выходе из аккаунта данные сбрасываются, что приводит к скрытию иконки и надписи (рис. 4).
Рис. 4. Пример отображения верхней панели с элементами профиля
Примечание: составлено авторами.
MainPanel реализует стартовый экран приложения. Здесь расположены кнопки для перехода к авторизации, регистрации, проверки статуса поезда и просмотра фотоальбома. Данный модуль предоставляет интуитивно понятный интерфейс для первичного взаимодействия пользователя с системой (рис. 5).
Рис. 5. Внешний вид главной панели приложения
Примечание: составлено авторами.
Панели LoginPanel и RegisterPanel обеспечивают сбор учетных данных пользователя для входа и регистрации соответственно. В LoginPanel реализована логика обращения к AuthService для проверки корректности введенных данных, а в RegisterPanel дополнительно производится валидация e-mail с использованием регулярного выражения. Оба модуля оповещают пользователя об успешном выполнении или ошибке посредством диалоговых окон (рис. 6, 7).
Рис. 6. Пример формы регистрации пользователя (RegisterPanel)
Примечание: составлено авторами.
Рис. 7. Пример формы входа пользователя (LoginPanel)
Примечание: составлено авторами.
BookingPanel предназначена для оформления брони. Здесь реализовано:
– выбор станций отправления и прибытия;
– выбор даты отправления и, при необходимости, даты возврата;
– выбор типа вагона и номера вагона;
– выбор места с динамическим обновлением доступных мест (на основе данных, считанных из файла bookings.txt);
– логика сохранения информации о брони в файл и оповещение пользователя о результате операции.
Кроме того, в BookingPanel реализована функция проверки статуса поезда, которая отображает количество забронированных билетов и оставшиеся свободные места (рис. 8, 9).
Рис. 8. Пример формы меню бронирования билетов
Примечание: составлено авторами.
Рис. 9. Забронированный билет
в файле bookings.txt
Примечание: составлено авторами.
Модуль BookingMenuPanel предназначен для предоставления дополнительных возможностей авторизованному пользователю. Здесь реализована функция просмотра забронированных билетов, которая считывает данные из файла и отображает их в виде таблицы с возможностью возврата брони. Также с этой панели пользователь может перейти к оформлению новой брони, проверить статус поезда или просмотреть фотоальбом (рис. 10).

Рис. 10. Пример интерфейса панели меню бронирования
Примечание: составлено авторами.
AlbumPanel реализует функционал фотоальбома вокзалов. Модуль позволяет пользователю просматривать изображения вокзалов с поддержкой переключения с помощью кнопок (и клавиатурных стрелок). Для масштабирования изображений используется метод scaleImageIcon (), обеспечивающий плавное отображение фото в заданном разрешении (рис. 11).

Рис. 11. Пример интерфейса фотоальбома
Примечание: составлено авторами.
AuthService представляет собой сервис для работы с учетными записями пользователей. Реализованные методы включают регистрацию, вход и сброс пароля, при этом данные пользователей хранятся в файле users.csv. Логика проверки существования пользователя и корректности учетных данных реализована посредством чтения и записи в файл (рис. 12).
Рис. 12. Запись данных пользователя
в файле users.csv
Примечание: составлено авторами.
Класс HoverEffects содержит утилитные методы для стилизации компонентов интерфейса, таких как добавление эффекта подчеркивания при наведении, создание кнопок с иконками, а также обертывание панелей в скругленные контейнеры для улучшения визуального восприятия (рис. 13).

Рис. 13. Пример работы эффекта подчеркивания при наведении на иконку «Домой»
Примечание: составлено авторами.
Интеграция модулей обеспечивается через класс MainFrame, который связывает все панели с помощью CardLayout. Каждый модуль взаимодействует с MainFrame для получения общего состояния (например, имени пользователя) и перехода между экранами. Сервисы AuthService и BookingService вызываются из соответствующих панелей, что позволяет реализовать чистую архитектуру и модульное тестирование.
Для тестирования были разработаны следующие сценарии:
- Авторизация и регистрация: проверка ввода корректных и некорректных данных, тестирование восстановления пароля.
Проверим все возможности регистрации и авторизации. Если пользователь захочет зарегистрировать новый аккаунт, но этот адрес электронной почты уже есть в «базе данных», программа выдаст ошибку регистрации «Пользователь с таким адресом уже зарегистрирован» (рис. 14).

Рис. 14. Попытка зарегистрировать второй аккаунт с одним адресом электронной почты
Примечание: составлено авторами.
Если пользователь забыл пароль – ему покажется диалоговое окно «Неверный адрес электронной почты или пароль» (рис. 15).

Рис. 15. Попытка авторизоваться с неверным паролем
Примечание: составлено авторами.
Для восстановления пароля необходимо ввести e-mail и имя пользователя, указанные при регистрации (рис. 16).

Рис. 16. Меню ввода данных для восстановления пароля
Примечание: составлено авторами.
Если данные корректны, система предоставляет возможность сменить пароль (рис. 17).

Рис. 17. Меню сброса пароля
Примечание: составлено авторами.
- Оформление брони: выбор станций, дат, типа вагона, номера вагона и места, проверка корректности обновления списка свободных мест.
Если пользователь забронирует билет, то в следующий раз это забронированное место пропадет из списка (рис. 18).

Рис. 18. Список доступных мест после бронирования
Примечание: составлено авторами.
Если пользователи забронируют все билеты на конкретный поезд, то появится надпись «Все билеты забронированы» (рис. 19).

Рис. 19. Сообщение «Все билеты забронированы»
Примечание: составлено авторами.
- Просмотр бронирований: считывание данных брони из файла, корректное отображение в виде таблицы, а также проверка механизма возврата брони (рис. 20).

Рис. 20. Проверка механизма отображения и возврата брони
Примечание: составлено авторами.
В результате реализации системы был достигнут высокоуровневый уровень модульности, что позволило разделить функциональность на логически независимые блоки. Каждый модуль отвечает за свою область ответственности: от управления навигацией до обработки учетных данных и оформления брони. Проведенное функциональное тестирование подтвердило корректность работы системы, стабильность ее функционирования и удобство использования конечным пользователем.
ЗАКЛЮЧЕНИЕ
Результаты тестирования подтвердили корректность работы всех функциональных модулей. Были проверены сценарии регистрации, авторизации, оформления и отмены бронирования, а также взаимодействие с файлами данных. Приложение демонстрирует надежность и производительность, а его архитектура соответствует принципам модульности, что облегчает его поддержку и дальнейшее развитие.
Таким образом, поставленные задачи были успешно выполнены, а разработанное программное обеспечение может быть использовано как основа для дальнейшего расширения системы, в том числе путем интеграции с внешними сервисами и добавления дополнительных функций, таких как онлайн-оплата и динамическое обновление данных о расписании поездов.
Список литературы
1. Андреева Т. И. Частный железнодорожный транспорт Сибири : моногр. Барнаул : АлтГПУ, 2021. 276 с.
2. Коузен К. Современный Java: рецепты программирования. М. : ДМК Пресс, 2018. 275 с.
3. Москвитин А. А. Данные, информация, знания: методология, теория, технологии : моногр. 2-е изд., стер. СПб. : Лань, 2023. 236 с.
4. Lalović K. G., Bogdanoski M. Z. Java GUI application for comparing the levels of biometric security: Fingerprint vs. Iris // Vojnotehnički glasnik. 2021. Vol. 69, no. 3. P. 676–686. https://doi.org/10.5937/vojtehg69-32007.
5. Рамальо Л. Python – К вершинам мастерства. Лаконичное и эффективное программирование / пер. с англ. А. А. Слинкина. 2-е изд. М. : ДМК Пресс, 2022. 898 с.
6. Буч Г., Рамбо Д., Якобсон И. Язык UML. Руководство пользователя : руководство / пер. с англ. Н. Мухина. 2-е изд. М. : ДМК Пресс, 2006. 496 с.
7. Харрис Д. М., Харрис С. Л. Цифровая схемотехника и архитектура компьютера / пер. с англ. Imagination Technologies. М. : ДМК Пресс, 2017. 792 с.
8. Бурмистров А. В. Программирования на языке JAVA. Методические указания к лабораторным работам : методические указания. Пенза : ПензГТУ, 2014. 150 с.
Об авторах
А. А. БогнюковРоссия
студент
Д. Ю. Зорькин
Россия
старший преподаватель
Л. В. Самофалова
Россия
старший преподаватель
Рецензия
Для цитирования:
Богнюков А.А., Зорькин Д.Ю., Самофалова Л.В. Разработка системы бронирования железнодорожных билетов с использованием Java Swing. Вестник кибернетики. 2025;24(3):6-16. https://doi.org/10.35266/1999-7604-2025-3-1
For citation:
Bognyukov A.A., Zorkin D.Yu., Samofalova L.V. Development of railway ticket booking system using Java Swing. Proceedings in Cybernetics. 2025;24(3):6-16. (In Russ.) https://doi.org/10.35266/1999-7604-2025-3-1







